华为开发者空间云开发环境(容器)操作指导

一、概述
1. 案例介绍
华为开发者空间,是为全球开发者打造的专属开发者空间,致力于为每位开发者提供一台云主机、一套开发工具和云上存储空间,汇聚昇腾、鸿蒙、鲲鹏、GaussDB、欧拉等华为各项根技术的开发工具资源,并提供配套案例指导开发者从开发编码到应用调测,基于华为根技术生态高效便捷的知识学习、技术体验、应用创新。
面对海量用户并发开发、测试对资源弹性与隔离性的高标准要求,华为开发者空间开发平台 - 云开发环境(容器)深度融合了弹性云主机的高性能计算与容器技术的敏捷弹性,通过构建集高效计算、安全隔离、敏捷部署于一体的云原生基础设施,不仅保障了云开发环境的稳定可靠,更实现了资源的秒级伸缩与高效利用,为加速应用创新提供了坚实底座。
本案例将为广大开发者提供华为开发者空间开发平台 - 云开发环境(容器)操作指导。
2. 适用对象
企业
个人开发者
高校学生
3. 案例时间
本案例总时长预计 60 分钟。
4. 案例流程

说明:
浏览器登录华为开发者空间开发平台 - 云开发环境(容器)平台,web 端实现容器的创建、编辑、开机、关机、延时、删除等操作;
PC 本地通过 VS Code 安装 Huawei Developer Space 插件,远程连接操作云开发环境(容器)的创建、开机、关机、延时、删除等操作。
最新案例动态,请查阅 《华为开发者空间开发平台-云开发环境(容器)操作指导》。小伙伴快来领取华为开发者空间进行实操吧!
二、云开发环境(容器)操作指导
1. 创建云开发环境(容器)
登录华为开发者空间 - 云开发环境平台,右侧页签选择容器,点击创建。

创建云开发环境(容器),平台为开发者提供了提供了三类容器模板:从空白创建、公开模板和私有模板。
从空白创建:预置标准的鲲鹏通用计算增强型 kc1/2vCPUs/4G/HCE。
公开模板:包含 Go、Java、Node、Python、All In One 等云开发环境(容器)模板,预置了标准的开发工具及环境基础。
私有模板:自行创建的私有模板,具体创建步骤参见“3. 创建模板”。

以公开模板中的 All In One 云开发环境(容器)为例,这里对其进行选中点右下角的确定。

在云开发环境(容器)配置页面,基础配置板块,填写开发环境名称:test
。高级配置板块,镜像名称选择All In One
。
配置完成后,点下方的创建开发环境按钮,创建云开发环境(容器)test
提交成功,状态为创建中,云开发环境(容器)创建大约需要 2 分钟。

云开发环境(容器)创建完成后,可以在容器页签的开发环境列表中查看详细信息,其状态变更为已就绪。

2. 容器状态与常规操作
云开发环境(容器)的状态包含已就绪和运行中两个持久状态,以及创建中、开机中、关机中、删除中等流转状态。其常规操作包含编辑、开机、关机、删除、延时等。
云开发环境(容器)处于不同状态,可进行的操作也会受到限制,状态流转中可进行的操作如下表:

注:表中√表示允许操作,x 表示不允许操作。
云开发环境(容器)test
当前处于就绪态,就绪状态的云开发环境(容器)可进行编辑,开机,删除,延时等操作。

2.1 编辑
点击云开发环境(容器)test
操作栏更多,选择编辑。

选择编辑后,将返回到云开发环境(容器)配置页面,可对其重新进行配置。

2.2 开机
点击云开发环境(容器)test
操作栏更多,选择开机。

执行开机操作后,云开发环境(容器)test
状态由已就绪变为开机中。

开机需耗时 1~3 分钟,完成开机后,状态变为运行中。
2.3 关机
点击云开发环境(容器)test
操作栏更多,选择关机。

执行关机操作后,云开发环境(容器)test
状态由运行中变为关机中。

完成关机后,状态变为已就绪。
2.4 延时
云开发环境(容器)被创建后,其使用时长为 15 小时,当用户时长小于 60 分钟时可申请延时,若时长大于 60 分钟,则不允许申请延时。

云开发环境(容器)无论在已就绪和运行中等持久态,亦或在创建中、开机中、关机中等流转状态中均可进行延时操作。
创建中:

开机中:

关机中:

2.5 删除
点击云开发环境(容器)test
操作栏更多,选择删除。

选择删除操作后,环境中的数据会同步删除,点击确定,执行删除操作。

删除状态中,无法对云开发环境(容器)进行任何操作。删除完成后,云开发环境(容器)列表清空。
3. 创建模板
在华为开发者空间 - 云开发环境平台,点击右上角模板中心,进入模板中心。

在模板中心页面,点击右上角创建模板,进入创建模板配置页面。

在创建模板配置页面,参考下表样例数据配置。
参数说明:

配置完成后,点创建模板,完成模板创建。可在模板中心 > 私有模板进行查看。鼠标悬停模板,可对模板进行使用模板、查看详情、编辑、删除等操作。

3.1 使用模板
点使用模板,进入云开发环境(容器)创建页面,具体创建步骤参考“三、云开发环境(容器)操作指导”章中的“1. 创建云开发环境”。

3.2 查看详情
点查看详情,右侧将弹出模板详情“抽屉”。

3.3 编辑模板
点编辑,将再次返回创建模板配置页面,可对模板进行修改配置。
3.4 删除模板
点删除,私有模板TempExa
将被删除,已经创建的云开发环境(容器)不受影响。

三、远程连接
1. 配置远程连接
华为开发者空间 - 云开发环境(容器)支持 VS Code 等 IDE 远程连接。
前提环境:Google 浏览器、Visual Studio Code 1.104.1、云开发环境(容器)“test”(参考“二、云开发环境(容器)操作指导”中“1. 创建云开发环境(容器)”创建)
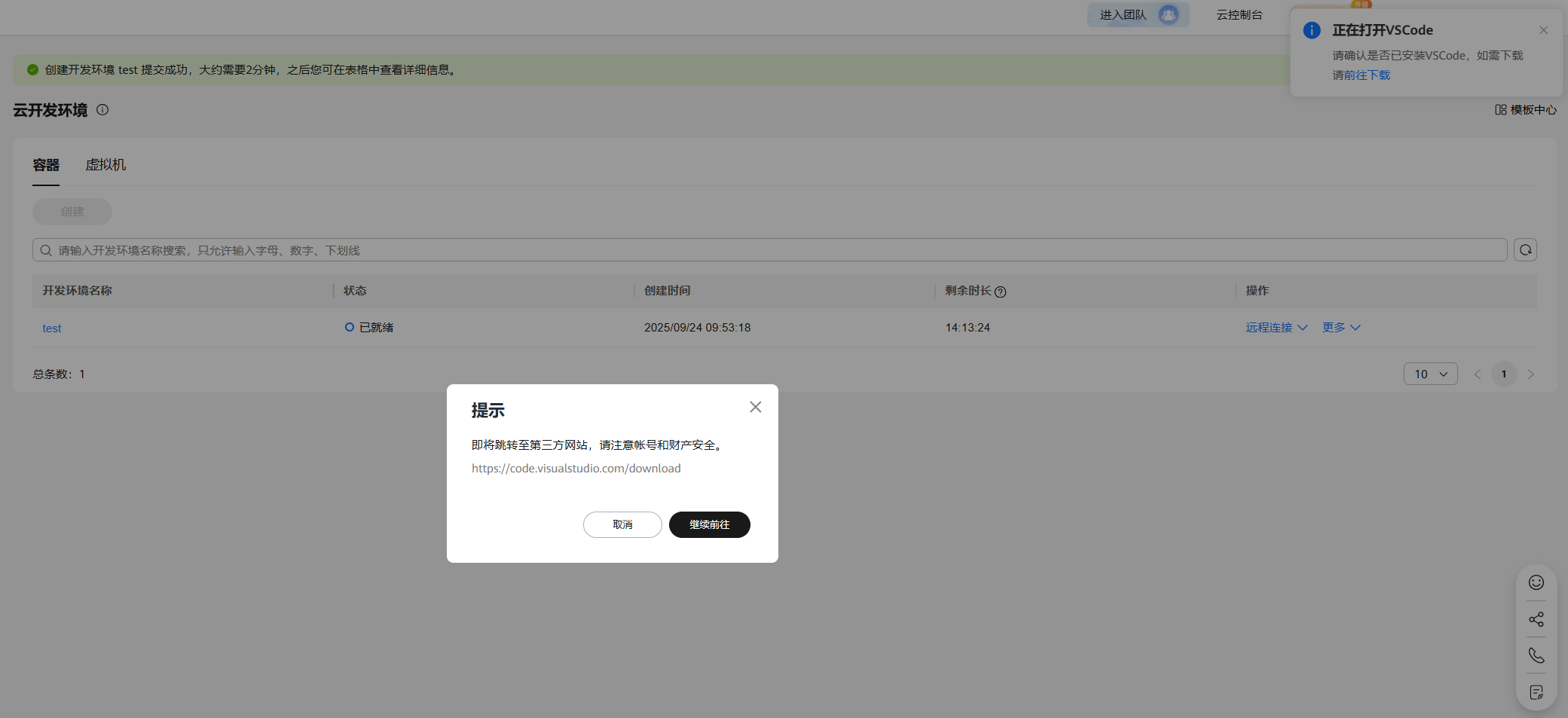
在云开发环境(容器)“test”操作栏点远程连接 > VS Code。此时若 Visual Studio Code 未安装,请点前往下载,然后点继续前往,跳转官网,对其进行下载安装。

若 VS Code 已经在 PC 本地安装,Google 浏览器将会提示“要打开 Visual Studio Code 吗?”,点打开 Visual Studio Code。


1.1 安装插件
打开 VS Code 后,提示安装 Huawei Developer Space,点 Install Extension and Open URI。

也可以选择手动安装,打开 VS Code,在插件市场搜索 Huawei Developer Space,然后点 Install。

然后点 Trust Publisher & Install。等待插件安装完成,耗时约 1-3 分钟。

安装完成后,VS Code 左侧工具栏会增加 Huawei Developer Space 插件标志。

1.2 授权/认证与登录
插件安装完成后,会自动打开并提示跳转开发者空间登录,选择允许。

注:后续可以在插件中按 Sign in to Huawei Developer Space 打开。
提示是否打开网站,选择 Open。

网站自动跳转,此处选择确认授权。

登录账号后,页面显示“登录成功”。

返回 VS Code,显示“登录成功”。

注:如果登录的是未实名/未签署协议的帐号,首次进入会提示跳转至 web 实名/签署协议,若是关了弹框,点击创建的时候会再次提醒


1.3 登录/退出
华为云开发者空间的常见登录操作方式:
通过页面的远程连接直接跳转登录;
可以通过 VS Code 中 Huawei Developer Space 插件的 Sign in to Huawei Developer Space 打开;
也可以通过快捷键 Ctrl+Shift+P,在搜索框中找到
devSpace:Sign in to Huawei Developer Space
,登录开发者空间。

华为云开发者空间退出操作方式,可以通过欢迎页面的退出登录操作退出,也可以通过快捷键 Ctrl+Shift+P,在搜索框中找到devSpace:logout Huawei Developer Space
,退出开发者空间。

注:若 30 分钟内不进行任何操作,会自动退出登录状态。
2. VS Code 远程操作云开发环境(容器)
2.1 创建
VS Code 中 Huawei Developer Space 插件的“**+”或者 Create Cloud Development Environment 按钮,或者通过快捷键 Ctrl+Shift+P**,在搜索框中的devSpace.devEnv:Create
进入创建云开发环境(容器)配置。

然后继续在搜索栏中输入云开发环境(容器)名称,样例:test
,然后按回车,配置下一项内容。

选择云开发环境的镜像,样例:All in One

配置云开发环境(容器)的环境变量,如无需配置则直接回车。样例:key=value001

注:参数与“二、云开发环境(容器)操作指导”中“1. 创建云开发环境(容器)”的创建云开发环境(容器)参数说明相同,此处不在赘述。

配置完成后回车,创建云开发环境(容器)test
提交成功,状态为创建中,云开发环境(容器)创建大约需要 2 分钟。云开发环境(容器)创建完成后,其状态变更为已就绪。

注:
插件侧创建只能创建鲲鹏机器,不可以选择 x86(保持现网一致),其余校验与 web 同步
创建完成后会进入创建中,悬浮可以看到完整信息
如果已经存在一个云开发环境镜像,会创建失败并提示“当前支持新建一个开发环境,更多开发环境敬请期待。”
2.2 开机
开机操作可以通过左侧的云开发环境(容器)列表中,容器右侧的启动按钮开机。亦或通过快捷键 Ctrl+Shift+P,在搜索框中的devSpace.devEnv:Start
操作开机。

执行开机操作后,云开发环境(容器)test
状态由已就绪变为开机中。

开机需耗时 1~3 分钟,完成开机后,状态变为运行中。
2.2.1 打开
Remote SSH 远程连接云开发环境(容器),通过打开操作实现。打开操作可以通过云开发环境(容器)列表中,容器右侧的 Open 按钮打开。亦或通过快捷键 Ctrl+Shift+P,在搜索框中的devSpace.devEnv:Open
操作打开。

执行打开操作后,选择用户名和端口号,此处为默认的用户名root
。

此处为默认的端口号22
。

此时 VS Code 自动打开一个新的窗口,并提示选择连接的操作系统,此处选择Linux
。

选择 Continue。

完成 SSH Remote 后,开始自动加载配置。

然后勾选Trust the authors of all files in the parent folder
,然后点 Yes,I trust the authors。

与云开发环境(容器)test
的 Remote SSH 连接被成功创建。在左侧 EXPLORER 栏查看镜像的预置内容,以及在下方的 TERMINAL 栏中对云开发环境(容器)test
进行远程操作。

2.2.2 查看环境变量
在终端命令行输入cat /etc/profile.d/user_env.sh
,查看环境变量。

2.2.3 关闭
直接关闭 Remote SSH 远程连接窗口,则远程连接通道被同时关闭。

注:
进行退出、关机等操作,会优先自动关闭远程连接。
操作关闭连接,不会对环境本身产生任何影响。
2.3 关机
关机操作可以通过左侧的云开发环境(容器)列表中,容器右侧的关机按钮关机。亦或通过快捷键 Ctrl+Shift+P,在搜索框中的devSpace.devEnv:Close
操作关机。
执行关机后, 提示云开发环境:<test> 关机后连接将断开,确认是否关机?
,点确认。

执行关机操作后,云开发环境(容器)test
状态由运行中变为关机中。

完成关机后,状态变为已就绪。
2.4 延时
延时操作可以通过左侧的云开发环境(容器)列表中,容器右侧的延时按钮延时。亦或通过快捷键 Ctrl+Shift+P,在搜索框中的devSpace.devEnv:Delay
操作延时。

云开发环境(容器)被创建后,其使用时长为 15 小时,当用户时长小于 60 分钟时可申请延时,若时长大于 60 分钟,则不允许申请延时。
2.5 删除
删除操作可以通过左侧的云开发环境(容器)列表中,容器右侧的删除按钮删除。亦或通过快捷键 Ctrl+Shift+P,在搜索框中的devSpace.devEnv:Delete
操作删除。

执行删除操作后,提示云开发环境:<test> 删除环境后环境中的数据会同步删除,确认是否删除
,点确认。

删除操作执行成功后,VS Code 界面则不再有云开发环境。

2.6 帮助与反馈
插件提供了帮助与反馈功能,可以一键跳转案例中心、帮助文档和问题反馈页面。

至此,华为开发者空间开发平台-云开发环境(容器)操作指导结束,开发者快来华为开发者空间开发平台 - 云开发环境(容器)进行实操吧。
评论