用代码书写浪漫,网友直呼“太美了”!
作者:王磊
- 2025-10-31 陕西
本文字数:1725 字
阅读完需:约 6 分钟

刷短视频的时候,无意看到了一个很有意思的代码,于是本地复刻了一版升级版,分享给你。
先看效果:
视频演示
https://www.bilibili.com/video/BV1Rb1KBdEmm
实现代码
代码分享(Python 写的):
import tkinter as tkimport random
# 弹窗计数器(初始为0)window_count = 0# 存储所有弹窗的列表windows_list = []# 最大弹窗数量MAX_WINDOWS = 300
def create_warm_tip(): global window_count # 声明使用全局计数器 # 创建弹窗(关联主窗口 root) window = tk.Toplevel(root)
# 获取屏幕宽高 screen_width = root.winfo_screenwidth() screen_height = root.winfo_screenheight()
# 随机窗口位置(确保完全显示) window_width = 250 window_height = 60 x = random.randrange(0, screen_width - window_width) y = random.randrange(0, screen_height - window_height)
# 设置窗口标题、大小和位置 window.title('温馨提示') window.geometry(f"{window_width}x{window_height}+{x}+{y}")
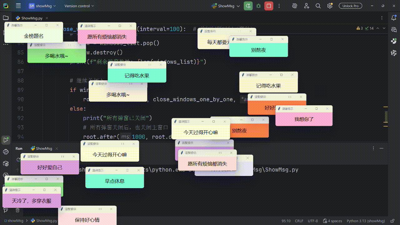
# 随机提示文字 tips = [ '多喝水哦~', '保持微笑呀', '每天都要元气满满', '记得吃水果', '保持好心情', '好好爱自己', '我想你了', '梦想成真', '期待下一次见面', '金榜题名', '顺顺利利', '早点休息', '愿所有烦恼都消失', '别熬夜', '今天过得开心嘛', '天冷了,多穿衣服' ] tip = random.choice(tips)
# 随机背景颜色 bg_colors = [ 'lightpink', 'skyblue', 'lightgreen', 'lavender', 'lightyellow', 'plum', 'coral', 'bisque', 'aquamarine', 'mistyrose', 'honeydew', 'lavenderblush', 'oldlace' ] bg = random.choice(bg_colors)
# 创建标签显示文字 tk.Label( window, text=tip, bg=bg, font=('微软雅黑', 16), width=30, height=3 ).pack()
# 窗口置顶(新弹窗会显示在最上层) window.attributes('-topmost', True)
# 将弹窗添加到列表 windows_list.append(window) # 弹窗数量+1 window_count += 1
def auto_pop_tips(interval=200): # 间隔时间(毫秒),0.3秒=300毫秒 # 只有当弹窗数量小于300时,才继续创建 if window_count < MAX_WINDOWS: create_warm_tip() # 创建一个弹窗 # 继续定时递归调用(实现循环弹窗) root.after(interval, auto_pop_tips, interval) else: # 达到300个弹窗后,打印提示并开始关闭弹窗 print(f"已达到最大弹窗数量({MAX_WINDOWS}个),开始逐个关闭") # 延迟1秒后开始逐个关闭弹窗 root.after(1000, close_windows_one_by_one)
def close_windows_one_by_one(interval=100): # 关闭间隔时间(毫秒) if windows_list: # 取出并关闭最后一个弹窗 window = windows_list.pop() window.destroy() print(f"剩余弹窗数量: {len(windows_list)}")
# 继续关闭下一个弹窗 if windows_list: root.after(interval, close_windows_one_by_one, interval) else: print("所有弹窗已关闭") # 所有弹窗关闭后,也关闭主窗口 root.after(1000, root.destroy) else: print("所有弹窗已关闭") # 所有弹窗关闭后,也关闭主窗口 root.after(1000, root.destroy)
# 创建主窗口(隐藏,作为所有弹窗的父窗口)root = tk.Tk()root.withdraw() # 隐藏主窗口
# 启动定时弹窗(间隔0.3秒)auto_pop_tips(200)
# 启动主循环root.mainloop()
复制代码
小结
枯燥的生活需要一点小浪漫,哪怕只是转瞬即逝的弹窗。愿你所爱皆如愿,愿你前行皆坦途。
本文已收录到我的技术小站 www.javacn.site,其中包含的内容有:Spring AI、Spring AI Alibaba、LangChain4j、Dify、Coze、N8N、智能体(AI Agent)、MCP、Function Call、RAG、向量数据库、Prompt、多模态、向量数据库、嵌入模型、AI 常见面试问题等内容。
划线
评论
复制
发布于: 刚刚阅读数: 4
王磊
关注
javacn.site 2018-08-25 加入
我的小站:javacn.site







评论