「腾讯云 NoSQL」技术之向量数据库篇: 索引六边形战士 IVF-RabitQ 如何实现集性能、成本、召回于一身

向量数据库,堪称支撑推荐系统、图像识别及大模型检索增强生成(RAG)等 AI 应用的核心基石。然而,当业务数据规模从百万级跃升至百亿甚至千亿时,如何在海量数据下平衡检索性能、召回精度与硬件成本,直接决定了 AI 应用的商业价值与可行性。 传统的 HNSW 索引虽性能优越但内存成本高昂,限制了其在超大规模场景的应用;而 IVF 系列索引在降低成本时,又常以牺牲性能和召回率为代价。RabitQ 的出现,正是为了解决这一业界难题。本文将深入剖析 RabitQ 算法从单 bit 到多 bit 版本的演进脉络与数学理论,并结合腾讯云 NoSQL 团队向量数据库(VDB)的工程实践,揭示其在并发读写、内存管理等方面的优化方案,为读者完整展示下一代向量索引技术如何兼得性能、成本与召回率。
本文作者:腾讯云 NoSQL 团队-何华均、霄文韬、章俊 &PCG 大数据部- 周建国、 白嗣东
*因公式显示原因,部分内容显示采用图片形式,如需更好的阅读体验欢迎联系作者取得原文 markdown 文件。
RabitQ 之前向量索引面临的现实问题
自从 2017 年 Faiss 库和 HNSWlib 开源后,向量索引近些年经过演进后,主要以 HNSW 图搜、IVF 聚簇索引两大方向为主要演进路线。在 RabitQ 算法出来之前,在索引面临实际业务场景落地的时候,始终会面临一些客观问题:
HNSW 图搜-性能好但成本高
HNSW 索引以 Search 性能佳的特点在很多业务场景中作为向量索引盲选目标,但随着数据规模的增加,HNSW 图搜默认放在机器中有限的内存资源上运行,所以硬件成本会随着数据规模的增加而线性增加。
例如在 100 万 1024d 的向量,在不量化的前提下数据本身会占用 4GB 内存空间,而 HNSW 的边也会占用内存空间,所以实际会占用 5-6GB,这个成本并不昂贵,但当数据规模达到 100 亿其内存资源将是现在的 1 万倍,值得注意的是这些资源并非用于计算,而是用于存储数据。而相对来讲,传统数据库的 100 亿数据属于家常便饭,成本相对来讲要低数百倍。
HNSW 量化在一定程度上可节约成本,通常可以使用 FP16、BF16、int8 三种方式,其中 FP16、BF16 的方式在 Tencent VDB 上已工程落地:《技术之向量数据库篇:腾讯云向量数据库如何实现召回不变,成本减半?》,int8 量化虽然可以进一步降低内存使用,但我们在多组数据集验证后,其召回率会有明显下降,因此 VDB 暂时未考虑基于 int8 量化进行工程落地。
即使不考虑召回率,通过 int8 量化后的图索引,也只会减少 4 倍的空间,对于 10 亿、100 亿乃至更大数据规模时,资源的成本依然是一个非常头痛的问题,我们需要更大的量化比,同时又希望召回率达到很高的标准。
IVF-SQ/PQ 量化-数倍降低成本但性能差且召回不可控
IVF-SQ/PQ 的量化等级可以做到更高,例如 IVF-PQ 的量化可以达到无限大,另外 IVF 索引在内存中并没有存放边,其额外内存较少且可控。同时 IVF 索引相对于 FLAT 暴搜,会提前将范围缩小到 nprobe 个聚簇中,这样相对于 FLAT 来讲性能通常有 10 倍以上的提升,所以在 RabitQ 正式推出前,其作为诸多业务选择百亿级规模向量存储方案之一,但是 IVF 同样会面临 2 大问题:
性能差: 相对于 HNSW 图搜索引的新能要低 1 个数量级(虽然相对 FLAT 会更好)。
召回率不可控: SQ 和 PQ 的量化方式,无法从数学上证明其精度损失的范围,更多需要基于数据特征做特定的选择和细节优化来提升召回率。
关于 HNSW 和 IVF 系列的索引问题不局限于上述提到的点(例如 IVF 的预训练和聚簇倾斜问题),但由于本文主要聚焦召回/成本/性能,在此不再继续展开。
RabitQ 改变现状格局
随着 AI 应用的爆发,业界对向量数据库的应用场景、规模上提出越来越高的要求,各向量服务厂商、开源组织一直通过各种方式在召回、性能、成本上下功夫,一直很难找到完美的解法,例如:DiskANN 是一种磁盘方案来降低成本,但其性能表现欠佳。大家一直期待有一种相对完美的索引来解决这样的问题,RabitQ 的诞生让我们对这块找到了希望。
很感谢南洋理工大学提供了一种 RabitQ 算法,其在性能(时间)、空间(成本)、召回上把向量索引带入一个新的理论阶段。在整个向量领域,作者第一个通过数学理论证明了经过 RabitQ 量化后的索引,其召回误差可以控制在一个公式内“距离无偏估计器”(与原始数据的特点关系不大),而经过实际的工程实践也符合作者推导的数学公式,RabitQ 最高可以做到 32 倍的量化,同时其性能也超越 HNSW。那么接下来就 RabitQ 理论和实践细节将展开介绍。
RabitQ 的数学理论
Rabit 在 2024 年作者推出了单 bit 版本,其量化等级固定 32 倍,虽然可通过“距离无偏估计器”进行误差估算,但单 bit 的量化依然会有明显的召回率下降,所以需要通过原始数据二次精排来提升召回,但这就导致了其性能的下降。而在今年(2025 年)作者推出了多 bit 版本,可以通过调整 bit 数来提升召回,实践证明通常 5-7bit 的量化就可以达到 99 的召回率,同时作者对查询性能上进行了大量的优化。
目前外部同行所推出的 RabitQ 版本是基于单 bit 版本,我们会先介绍单 bit 理论基础。TencentVDB 很有幸第一个在多 bit 版本上进行工程落地和实践,并已正式在 V2.7 版正式对外服务,所以我们会进一步介绍多 bit 的理论,以及在 TencentVDB 上的工程实践。
1-bit RaBitQ
公式衍变
以欧式距离为基础,RaBitQ 衍生出了仅依赖内积计算的理论。首先归一化原始向量和原始查询向量,即,,其中为簇心向量. 维向量的欧式距离公式计算衍生如下(三角函数
):
其中,表示簇中原始向量到簇心的距离,可通过预计算提前保存下来;为查询向量到簇心的距离,仅需计算一次。因此,公式中仅内积不可提前计算。
码表构建
误差分析
RaBitQ 的无偏差估计是其核心贡献之一。通过理论分析,内积可近似表示为,如下形式:
因此。进而,通过下面的公式来评估误差:
其中,是可变参数,控制误差范围;是常数项。因此,在置信度为时,区间为
误差有很大的概率在附近。该理论推导涉及较多的数学证明,感兴趣的同学可以查看论文原文。
内积计算
回到的计算上。其中可预计算。因此,仅需要计算归一化后的查询向量与量化向量的内积即可。
其中,.
查询向量的量化过程:
计算量化向量内积: 将内积计算转和的内积
1. 单向量计算方案: 基于二进制“与”运算(bitwise-AND)和 popcount(数 1)运算。此方案适用于单个数据向量的距离估计,核心思想是将整数内积分解为二进制位操作,利用现代 CPU 的位指令(如 AND 和 popcount)实现高效计算。
硬件加速与优势:
指令支持:现代 CPU(如 x86)提供单周期位操作(AND)和 popcount 指令,延迟极低。
效率:仅需进行次二进操作和在 D-bit 上做 popcount 操作,位操作效率远高于整数乘加。
2. 批量计算方案-基于 SIMD 和 LUTs 的 FastScan:其设计灵感来自 PQ 的 FastScan 实现,通过子段分割、查找表(LUTs)和 SIMD 指令实现高吞吐量。
两种方案共同支撑了 RaBitQ 在 ANN 搜索中的高效性,平衡了灵活性与吞吐量。实际系统中,可根据查询模式动态选择方案(如 IVF 索引中,批量处理候选向量)。此设计体现了 RaBitQ 在理论严谨性(无偏估计)与工程优化(硬件加速)间的平衡。
多 bits 版 RaBitQ
回顾 1-bitRaBitQ,其通过正交旋转矩阵,将归一化后的数据向量,映射到码表空间中:
然而,其量化得到的量化码的值仅为 0 或 1,导致最终得到的误差仍然较大。因此,作者 2025 年提出了 Extending RaBitQ,即多比特版 RaBitQ。主要的扩展在于提供了更精细的码本空间(B 比特)。
码表构建
码本空间:$$$\mathcal{G}y/||y||$。
实验
1-bit 版 Rabit 实验
在 1-bit 版 RaBitQ 实验中,作者对比了普通 PQ,4bitPQ(ScaNN),优化版本的 PQ(OPQ/LSQ),以及 HNSW。实验结果表明,1-bit 版 RaBitQ 在精度和召回上均远好于 IVF-PQ,并且提供了更极致的压缩比例。
多 bit 版 Rabit 实验
在多 bits 版 RaBitQ 的实验中,可直观地看到 bit 设置的越大,RaBitQ 能获得的最大召回率越高,同时 QPS 会有所下降,但仍然比 LVQ 性能高。
实验结论
10 倍+性能: 在同等召回率下,其性能大约是 HNSW 的 1.5 倍,是 IVF-PQ 的 15-20 倍。
1/10 成本: 满足同等召回率下,其成本只有 HNSW 的 1/10 左右
召回随着维度和 bit 数增加而增加: 作者提出的“距离无偏估计器”公式上与之对应,实验也证明同等 bit 数下随着维度增加召回率会随之上升。
TencentVDB 在 RabitQ 工程落地
作者开源了 RabitQ-lib 库,其代码已接近工程实践水准,并进行了 AVX-512 的指令集优化。
不过在与 VDB 的框架结合过程中,依然避免不了诸多改造。框架与接口本身的适配,以及部分 bug 修复这里不一一说明,本文主要聚焦于内存存储结构和指令集的改造,主要包括以下几点:
● 开源版 RabitQ 不具备流式写入(增、删、改)能力,VDB 需要提供这样的能力,才可以满足最终用户对数据的 CRUD 操作。
● 开源版 RabitQ 在聚簇内部实现时,直接采用一大块连续内存存储向量数据,这种实现针对静态数据是高效的,但如果数据是持续写入和更新的,则不够高效:如果采取预分配策略,则前期可能导致大量内存空间浪费;预分配空间写满后,后续新增导致扩容时,会导致数据拷贝和内存临时翻倍的问题,影响在线读写延迟。
● 开源多 bit 版 RabitQ 默认不支持 avx-2 指令集,导致在相对低端的机型上无法运行。
内存体系结构 Segment 化
内存布局 &运行访问
TencentVDB 基于 IVF-RabitQ 代码,对其内存管理部分进行了重构,将聚簇内的内存存储结构从整块连续内存,优化为多 Segment 的分段连续存储的方式。
● 无大内存分配:此时一个聚簇内部不在是一块大的数组,而是有 1-N 个 Segment 组成,每个 Segment 的内存 size 是可控的,且按照 cache line 对齐,避免 False Sharing。因此后续新增数据时,只需要追加新的 Segment 数据块,从而避免数据拷贝。在代码层面 VDB 使用 SegmentCluster 来实现每个聚簇数据的存储:
多 Segment 快速寻址:经过多 Segment 调整后,通过统一的外部业务 id 到内部 id 映射,可快速定位到对应的聚簇 Cluster、Segment、Segment 内的 offset 偏移量。
● 读写加锁范围:Segment 化后,当数据要进行读写并发操作时,会针对局部 Segment 进行加锁(分段锁),例如聚簇内有 100 个 Segment,此时读写并发过程中“锁冲突概率”降低到:1/100,可以有效地提升系统的吞吐能力。
插入数据到 Segment
● 首先,计算出距离新数据距离最近的聚簇,该聚簇即为新数据插入的目标聚簇。
● 接着,尝试追加新数据到该聚簇的最后一个 Segment 的空闲区域,确保整体数据的紧密排布,从而充分利用空间。
● 如果 Segment 不存在空闲区域,则会创建新的 Segment 写入数据,这使得后续一段时间内持续写入“无需频繁分配”内存。
从 Segment 上删除和修改数据
● 尝试将 Segment 的尾部数据填充到删除数据的位置,确保删除后数据依然密集分布。通常的数组元素删除操作,需要将“数组元素大量向前移动的方式”来完成删除空间的填充,其时间复杂度是 O(n),而改进后的方式时间复杂度是 O(1)
● 跨 Segment 移动的处理 2 种方式:
○ 方案 1:始终只保持最后 1 个 Segment 尾部存在空闲空间,其余的 Segment 删除数据时,都从最后一个 Segment 的尾部数据移动填补,所有插入数据也从最后一个 Segment 尾部追加。该方式简单直接,无需维护 Free-list 和空间碎片整理,如果最后一个 Segment 无数据时,可以整块内存直接释放,不会破坏整体结构。不过删除和修改数据时会出现跨 Segment 加锁,以及并发写入时,锁冲突概率相对较高。
○ 方案 2:每个 Segment 删除数据时,从当前删除数据所在 Segment 上移动其尾部数据到被删除的位置,确保 Segment 空间前缀部分是紧凑的,该方式在追加数据时,锁冲突会更小,删除阶段不会出现跨 Segment 加锁。但该方法需要维护 Free-list,期间内存空间会出现碎片,如果集中整理空间碎片可能会导致业务出现抖动。
● 当发生修改时,VDB 是通过先删除、再插入的方式进行封装,也就是复用上述删除和新增的两个步骤来完成。
AVX2 指令集适配改造
RabitQ 算法相比其他量化算法,存储空间小的一大关键在于量化后的向量各个元素通过高位打包,低位拼接的形式存储量化后的向量;召回率高的另一关键在于量化向量解压缩后,配合预先计算好的误差参数得到相对无损的距离;计算速度快在于硬件加速,引入更多向量寄存器的 avx2/avx512 指令集的 SIMD 计算架构比较适合当前的任务。
需要硬件加速的地方主要是涉及到到量化码的压缩/解压缩部分、以及部分计算结果累加的代码。
量化向量解压缩
压缩和解压缩是适配的。压缩阶段将量化后的向量的高位元素打包进一个为一个最近整型,低位不断拼接到多个 8 位整型数组中。最终合并到一起。期间大部分为移位操作,且性能约束低,直接使用 SSE 指令比较通用;解压缩阶段 avx 指令贯穿其中。解压缩阶段目的是将向量恢复压缩前的状态,此时主要涉及到查询场景,性能要求更高。
我们以以 3bit 版本的压缩和解压缩为例, 了解压缩原理并为其适配解压的代码,剩余的其他 1~8bit 的解压缩程序虽然都不一样,但原理近似。
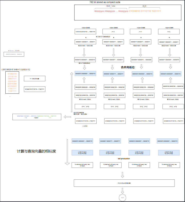
● 压缩 3bit:以长度为 64 的向量,3bit 压缩,向量元素取值为 unit8:0~2^3-1 = 0~7。我们以下述向量为例
● 解压 3bit:以 avx 512 为例,解压缩时主要是将低位和高位还原,其还原原理图示如下。对于 avx2 而言,即是将一次性处理 512bit 转换为分两次各处理 256 bit 即可。
● 3bit 示例 code:
其基本逻辑遵循解包的流程,主要包括以下几步:
● 从内存中一次性加载此前被压缩的 64 个向量元素的:低位的 128 位数据到 128 个 XMM 寄存器(占 16byte)、以及高 64 位到一个 64bit 的整型中(占 8byte)
● 解出 64 个向量元素压缩前的低 2 位:利用整数左移函数,分批将 128 位共计 64 个向量元素拆解为 4 组,每组 16 个向量元素,与低位 mask 按位 &
● 解包 64 个向量元素压缩前的高 1 位:移位解,2 个 64 位整型组合成一个 128 位向量,与高位 mask 求与,得到 64 个元素的高 1 位
● 合并高低位,加载解包向量到 256 个 YMM 寄存器,执行内积计算
avx2/avx512 性能对比
使用 ann-benchmark 评测,avx2 性能微弱于 avx512,整体强于 Faiss 标准库;以 SIFT-1M 数据集为例,在 topk=10、100 下,avx2/avx512 优于 Faiss,且索引文件 size 大幅降低 4 倍于 Faiss IVF
机器环境:
● CPU: AMD EPYC 9754 128-Core Processor
● 内存:64GB
向量索引的进一步探索
RabitQ 是一种量化方式,目前 VDB 已提供多 bit 版 IVF-RabitQ,后续还会进一步提供 HNSW-RabitQ 索引服务,其综合 HNSW 的图搜与 RabitQ 的空间量化和计算代价低的优势。
RabitQ 的思路将向量索引算法带入一个新的阶段,不过向量索引本身还依然存在其它的工程问题是 RabitQ 也无法解决的。例如: IVF 索引的聚簇倾斜问题依然会发生,RabitQ 通过算法虽可以极大减少 input query 向量与聚簇内每个向量的计算代价,但其并不能解决 input query 命中数据倾斜的聚簇时,其匹配的向量数量会突然变多,我们需要通过其它的手段来处理以下几个重点:
● 发现聚簇倾斜(可观测)
● 不断优化“采样算法”让数据尽可能不倾斜,简单的思路是让倾斜的聚簇按照比例采集更多的样本,调整步长让采集的数据可分布在更大的写入时间序中
● 有效减少扫描行数,即使命中倾斜的聚簇,也依然可以保证稳定的性能和高召回
● 控制相对稳定的扫描行数,随着聚簇内数据规模增加,不会导致检索性能线性增加
VDB 团队也在上述方向上持续探索算法有一段时间,并已在理论和实验上取得一定的突破,将在此基础上构建自研索引(IVF-ABQ),其核心理论基础是基于三角函数中的距离和夹角来划分 Blocking 的思路。
目前 VDB 已在 1million~1billion 多组数据集下(开源/业务)实验验证结论,通过 IVF-ABQ 算法在几乎不降低召回的前提下,可减少 10 倍以上的“扫描行数”以降低整体向量计算次数,简单归纳:
● IVF-ABQ:减少扫描行数,相对稳定的扫描行数
● IVF-RabitQ:相同扫描行数下,降低计算代价
可见 IVF-ABQ、IVF-RabitQ 分别解决不同的问题,两者可以有效结合,发挥出更大的价值,这是我们 VDB 团队接下来落地自动弹性索引的坚实基础。
参考文献:
[1] Gao, J., & Long, C. (2024). Rabitq: Quantizing high-dimensional vectors with a theoretical error bound for approximate nearest neighbor search. Proceedings of the ACM on Management of Data, 2(3), 1-27.
[2] Gao, J., Gou, Y., Xu, Y., Yang, Y., Long, C., & Wong, R. C. W. (2025). Practical and asymptotically optimal quantization of high-dimensional vectors in euclidean space for approximate nearest neighbor search. Proceedings of the ACM on Management of Data, 3(3), 1-26.
版权声明: 本文为 InfoQ 作者【腾讯云数据库】的原创文章。
原文链接:【http://xie.infoq.cn/article/dc94131327406ac001cc776bb】。文章转载请联系作者。







评论