集团前端部署新方案 - 技术篇(总体架构设计)
作者:京东科技 王光辉
集团前端部署新方案
一、平台简介
集团前端部署平台是由京东科技前端工委会牵头,联合京东零售、京东健康等 8 个 C-1 部门历时 6 个月共同研发的统一部署解决方案。平台核心提供快捷模式(PC/H5 资源一键部署),致力于为前端研发提供高效、便捷的部署新体验。
核心能力
1. 全流程自动化
打通 Jen/行云/京东云 OSS/零售云 OSS/NP/CDN/R2M/JimDB/科技容器/零售容器/域名解析/镜像适配/测试站发布等全链路
实现资源免维护部署,提升部署效率
2. 高可用架构
支持高并发访问,具备主备容灾机制
系统稳定性与可维护性全面提升
3. 精细化部署策略
新增前端灰度发布能力
支持按业务需求灵活选择部署模式
部署模式
共享集群
适用场景:B 端类应用(P2 或以下)、C 端低流量页面(P2 或以下)
特点:
无需单独申请容器资源
主备兜底保障
资源池化共享
私有集群
适用场景:
C 端高流量页面(P0/P1 级)
部门级需求(部门内部独立)
特点:
提供独享容器资源及主备容灾
部门内资源共享
二、技术设计-流量视角
站在前端研发视角,您可以创建私有集群、共享集群应用。共享集权分为常规模式与 open 模式。open 模式下,您不需要创建应用即可发布前端应用,open 模式仅支持测试环境。详见图 1 所示
1. 常规流量
前端研发创建应用的时候,选择是否开启 cdn,可以分为开启 cdn 与未开启 cdn 两种方式。
用户在浏览器打开 url 后,会根据研发的配置,寻找前端静态资源。
开启 cdn:第一资源是 cdn、第二资源是 nginx 缓存(10G)、第三资源是京东云 oss、第四资源是零售云 oss
未开启 cdn:第一资源是 nginx 缓存(10G)、第二资源是京东云 oss、第三资源是零售云 oss。详见图 2 所示。
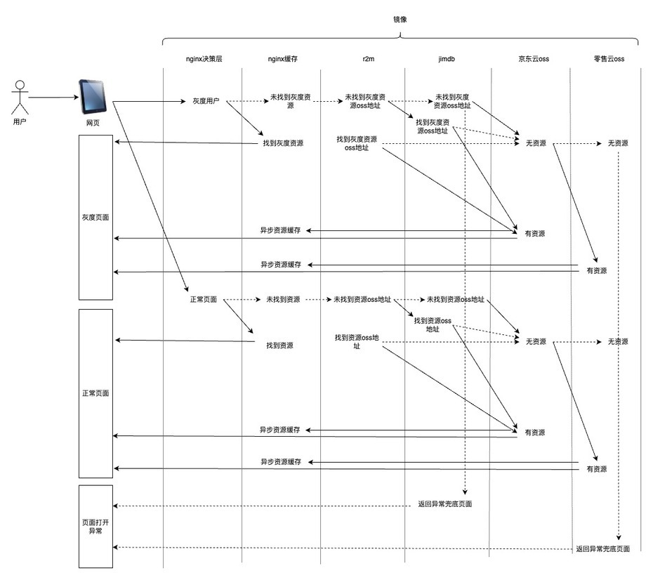
2. 灰度流量
前端研发配置灰度的时候,集团前端部署平台支持多种灰度模式,例如百分比、白名单、url 参数、人群(25 年 Q4 完成)、AB(25 年 Q4 完成),该部分需要决策当前用户访问前端资源制定的版本,该流量会直接指向 nginx 层,该部分的决策能力由镜像提供,保证了每个容器对外一致性。
灰度期间:第一资源是 nginx 缓存(10G)、第二资源是京东云 oss、第三资源是零售云 oss。详见图 3 所示。
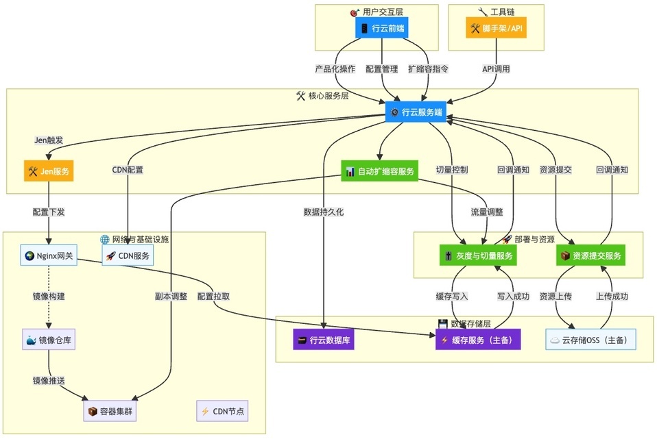
三、技术设计-各服务之间关系
集团前端部署平台系统按照 P0 级要求进行设计,设计目标
1、高可用:可用性达到 99.99%,主备设计。
2、高并发:CDN+nginx 缓存+OSS 设计。
3、易维护:共享集群、私有集群,项目独立。
各模块之间的关系详见图 4 所示
以上过程打通了 Jen/行云/京东云 OSS/零售云 OSS/NP/CDN/R2M/JimDB/科技容器/零售容器/域名解析/镜像适配/测试站,除此之外我们还会打通持续交付、eone、监控检测等(25 年 Q4 完成)
四、技术设计-精细化运营保证
1. 设计背景
为满足以下关键业务场景需求,集团前端部署平台进行了专项设计优化:
精细化运营场景:支持多维度的部署策略与流量控制
AI 时代数据精准性要求:确保数据采集的准确性与一致性
灰度发布数据一致性:保障灰度版本与服务侧数据的同步性
自动注入机制,在您部署的所有应用页面中,平台将自动注入以下关键标识信息:
2. 业务方-前端研发使用
为了便捷前端研发使用,前端研发也可通过 js 获取。
3. 业务方-服务端如何使用
为保证业务方前后端数据一致性,服务端可通过专用接口获取终端用户的灰度状态及配置信息。具体集成流程详见图 5 示意图。
核心价值:
确保灰度用户在全链路的体验一致性
支持服务端基于灰度策略进行差异化处理
实现前后端数据的精准匹配与分析
版权声明: 本文为 InfoQ 作者【京东科技开发者】的原创文章。
原文链接:【http://xie.infoq.cn/article/db6fc10fd27e9b31a85f55cca】。文章转载请联系作者。







评论