如何通过 KStudio 连接金仓数据库 KingbaseES

关于 KStudio
数据库对象管理工具 KStudio 是为 KingbaseES 提供的一套快速、可靠和全面的数据库开发和管理工具,它提供了全新设计的集成开发环境(IDE)和集成管理平台,能够运行在不同的操作系统的图形化工具,用于访问、配置、开发和管理 KingbaseES 数据库服务,其中包括:
配置、开发和管理 KingbaseES 数据库服务器.
使用 SQL 编辑器编写和调试 SQL 语句。
管理各种 KingbaseES 数据库对象。
进行 KingbaseES 数据库的安全管理。
本文主要介绍如何通过 KStudio 连接金仓数据库 KingbaseES
启动运行 KStudio
Windows 中启动数据库开发管理工具的三种方式如下所示:
1.选择『开始』|『程序』|『KingbaseES V9』|『Client Tools』|『数据库开发管理工具』,启动数据库开发管理工具。
2.在 Windows 资源管理器中进入到数据库安装目录下 $InstallDir/ClientTools/guitools/KStudio,KStudio.exe 或 KStudio.exe 上右键打开,启动数据库开发管理工具,此方式只限于 windows 版本。
3.命令行进入到安装目录下 $InstallDir/ClientTools/guitools/KStudio,执行 KStudio.exe,启动数据库开发管理工具。
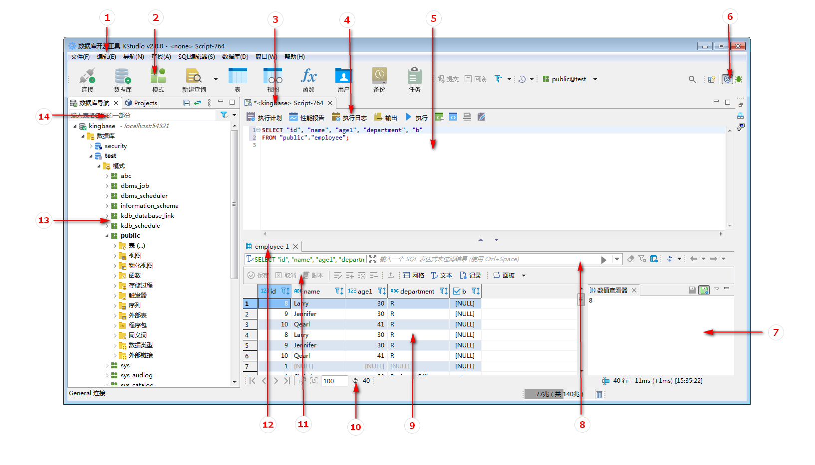
KStudio 界面介绍
KStudio 主界面包括:

主菜单:提供使用 KStudio 的基本操作
工具栏:提供常用操作入口
SQL 标签页:在该标签页下可执行 SQL 语句,函数,存储过程等
SQL 编辑器工具栏:提供常用的 SQL 操作入口
SQL 编辑区域:用于进行编辑操作
可切换调试等其他视图界面
数值查看器:可查看和编辑选中结果集的内容
结果集结果过滤:可以通过 sql 进一步过滤结果集
结果集查看器,可以多种格式显示或编辑结果集
可对结果集翻页,以及设置每页结果集数量等
结果集查看器常用操作入口
结果集标签页,结果集有多项时,可以切换显示
导航树:操作数据库对象的常用入口
过滤器:可通过关键字模糊匹配过滤显示导航树信息
连接金仓数据库 KingbaseES
KStudio 提供了一个向导,可指导完成创建连接的步骤。
单击应用程序工具栏或数据库导航器视图工具栏中的“ 新建连接” 按钮:
单击菜单栏中的“ 数据库” -> “新建连接” 。

点击工具栏的“ 连接 ”按钮。

连接的创建,编辑
在“连接设置”界面的 “ 常规 ”选项卡上,设置所有主要连接设置。对于大多数驱动程序所需的设置包括:
主机 IP
端口
数据库名称
用户名和密码

测试连接是否成功,请单击“ 测试链接 ”。

点击“ 完成 ”,连接出现在数据库导航器的连接树中,KStudio 实际连接到数据库。

SSL 链接配置
为保证数据的完整性和安全性,您可以选择开启数字证书,并选择对应的 Root 证书(根证书/.crt 文件)、客户端证书(.crt 文件)、客户端证书密钥(.pk8 文件)。

测试连接是否成功,请单击“ 测试链接 ”。

驱动属性
如您有驱动需求请在“ 创建新连接 ”向导中为新连接选择驱动属性:单击选中合适的数据库类型的名称,单击 “下一步” (要快速找到所需的驱动程序,您可以在驱动程序列表上方的文本字段中键入提示。如果您找不到适合您的数据库的驱动程序,那么可能没有合适的驱动程序,您需要点击左下角图标创建一个)。

参数中的变量
可以在所有连接参数和驱动程序属性中使用变量。变量是系统环境变量。
连接、断开连接与重新连接
连接
为了能够处理数据库的内容和结构,您需要连接到它。创建到数据库的新连接时,KStudio 会自动连接到新数据库,请参阅创建连接。
要使用现有连接,连接到数据库,请在数据库导航视图或 Projects 视图中,双击该连接。您也可以单击选中该连接,然后单击主菜单上的 “数据库”->“连接” 。

您还可以在连接上右键单击,然后单击上下文菜单上的 “连接” 。

有数据库连接但 KStudio 未连接到数据库,则该连接会显示其原始图标。当 KStudio 连接到数据库时,图标会更改以表示连接状态。
如果 KStudio 无法连接到数据库,连接将出现一个错误标志。如果您尝试连接到这样的数据库,KStudio 会显示一条错误消息,描述错误的原因。
断开连接
断开与数据库的连接以释放资源或关闭事务。要断开与数据库的连接,请单击选中 数据库导航 视图或 项目 视图中的数据库连接,然后单击菜单栏上的 “数据库”-> “断开连接”。

也可以在该数据库连接上右键单击,然后单击上下文菜单上的 “断开连接” 。

注意:断开连接按钮和菜单项仅适用于那些已激活的数据库连接。
重新连接
在与服务器的连接暂时丢失等情况下,您可能需要使数据库连接无效,然后重新连接到它:请单击选中 数据库导航器 中的数据库然后双击连接或 项目 视图中 Connections 下的数据库双击连接,然后单击主菜单上的 “数据库”->“断开/重新连接” 。您也可以在该数据库连接上右键单击,然后单击上下文菜单上的 “断开/重新连接” 。

版权声明: 本文为 InfoQ 作者【金仓技术】的原创文章。
原文链接:【http://xie.infoq.cn/article/b68b521b4f50c639ab40c23c3】。
本文遵守【CC-BY 4.0】协议,转载请保留原文出处及本版权声明。
评论