Visual Studio 2022 中的 EF Core 反向工程和模型可视化扩展插件
前言
在 EF 6 及其之前的版本数据库优先模式(Database First)是可以在 Visual Studio 中通过可视化界面来操作完成的,但是到了 EF Core 之后就不再支持了(因为模型格式 EDMX (XML) 在 EF Core 中未实现),今天大姚给大家分享一款在 EF Core 命令行工具的基础上构建的适用于 Visual Studio 2022 中的 EF Core 反向工程和模型可视化扩展插件:EF Core Power Tools。
工具介绍
EF Core Power Tools 是一款基于 C# 编写、开源免费(MIT license)、在 EF Core 命令行工具的基础上构建的适用于 Visual Studio 2022 中的 EF Core 反向工程和模型可视化扩展插件。它提供了反向工程、迁移和模型可视化、生成关系图、生成 SQL 语句等功能,旨在降低使用 EF Core 的门槛,并通过图形用户界面(GUI)辅助开发者进行数据库的反向工程和 DbContext 模型的可视化。

更多 Visual Studio 实用功能
https://github.com/YSGStudyHards/DotNetGuide?tab=readme-ov-file#visual-studio

项目源代码
源码编译要求:需要 .NET Framework 4.8 或更高版本。对于 EF Core 反向工程,必须安装 .NET 6.0 或 .NET 8.0 x64 运行时。

EF Core Power Tools 扩展插件安装
插件市场地址:https://marketplace.visualstudio.com/items?itemName=ErikEJ.EFCorePowerTools





EF Core Power Tools 反向工程
反向工程:生成 POCO 类、派生 DbContext 和映射,用于现有的 SQL Server、SQLite、Postgres、MySQL、Firebird 或 Oracle 数据库、SQL 数据库项目或 .dacpac 文件。提供高级 UI 用于选择数据库对象,包括视图、存储过程和函数,并将所有选项保存在项目中的配置文件中。








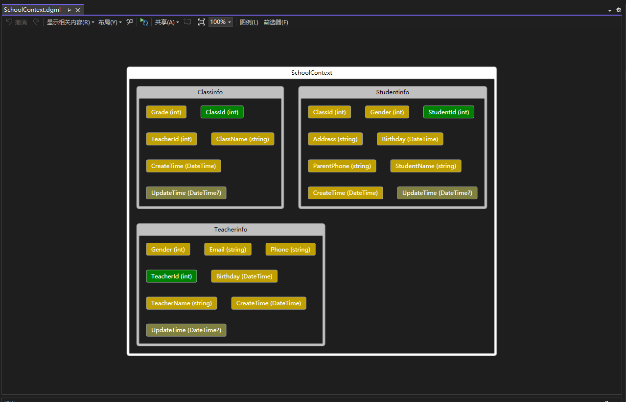
生成关系图


ER Diagram


生成调试视图


项目源码地址
更多项目实用功能和特性欢迎前往项目开源地址查看👀,别忘了给项目一个 Star 支持💖。
GitHub 开源地址: https://github.com/ErikEJ/EFCorePowerTools
优秀项目和框架精选
该项目已收录到 C#/.NET/.NET Core 优秀项目和框架精选中,关注优秀项目和框架精选能让你及时了解 C#、.NET 和.NET Core 领域的最新动态和最佳实践,提高开发工作效率和质量。坑已挖,欢迎大家踊跃提交 PR 推荐或自荐(让优秀的项目和框架不被埋没🤞)。
版权声明: 本文为 InfoQ 作者【追逐时光者】的原创文章。
原文链接:【http://xie.infoq.cn/article/ad997156b35a198584d1e5057】。文章转载请联系作者。
评论