JNPF 钉钉双向同步攻略:组织 / 用户一键打通,触发事件自动联动
企业用钉钉办公,却要在 JNPF 和钉钉间重复录入组织、用户数据?
修改信息后两边不同步,协作效率大打折扣?
JNPF 钉钉服务直接破解这一痛点 —— 支持 JNPF 与钉钉双向数据同步,组织架构、用户信息一键互通,还能设置触发事件,数据增删改后自动联动,无需手动重复操作。本文从钉钉应用创建、参数配置到同步执行,拆解全流程操作,附约束条件和场景说明,帮你快速实现两套系统数据无缝衔接!
1.1 功能描述
在同步设置支持选择第三方类型(企业微信、阿里钉钉)。设置页面配置触发事件和同步反馈等相关信息。
2.同步设置
2.1 阿里钉钉
通过以下链接注册阿里钉钉
钉钉登录
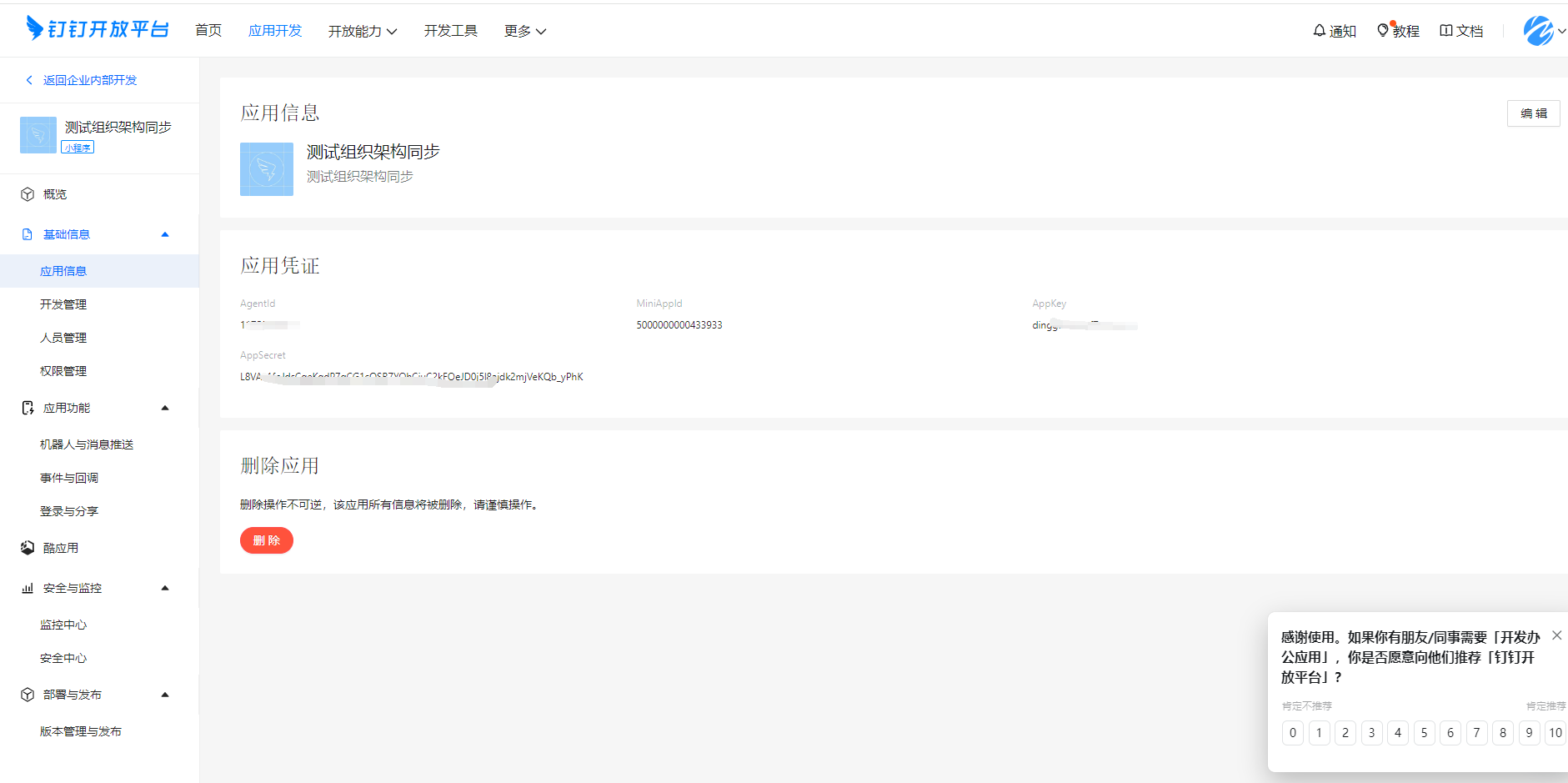
钉钉管理后台登录加载成功后,在自建应用,创建一个"测试组织架构同步"
点击获取钉钉:企业号 Id、应用凭证、凭证秘钥
在同步设置-钉钉支持阿里钉钉与 JNPF 平台双向同步数据,点击同步按钮同步对应数据;在触发事件勾选触发事件后,对应的数据新增、删除、修改后会自动同步到钉钉,同步前,需绑定同步反馈
选择绑定同步后,可点击组织进行组织的同步,组织同步后,才可进行用户的同步,同步反馈下拉框中展示当前系统所有的一级组织
选中组织后,点击组织同步后,同步反馈组件禁用,不可修改。点击解除同步,组织下拉选择控件变为可修改
点击同步按钮,会弹出数据同步窗口,选择将系统数据同步到钉钉,或将钉钉数据同步到系统
3.注意事项同步反馈控件及按钮的约束条件:(1)当组织同步成功后,该控件禁用不可修改。(2)【解除同步】文字按钮默认隐藏,当组织同步成功后显示;(3)解除同步操作成功后,组织下拉选择控件变为可修改;(选择一个组织后即可直接点击【同步】数据,不需要保存后再同步)解除同步的功能逻辑:同时删除该组织和用户在同步关系表中与第三方系统关联的数据;(4)当点击组织的【同步】时校验组织下拉选择控件为必填,提示:”请选择组织“(5)当点击用户的【同步】时校验先同步组织,提示:”请先同步组织数据“触发事件的场景:(1)组织增、删、改时触发同步(2)用户新增时不会触发同步,在修改和删除时触发同步,修改包括:用户修改、用户调整岗位、岗位中添加用户;删除包括:删除、批量删除用户、岗位中移除用户;
以上就是 JNPF 钉钉服务的完整集成指南,从钉钉自建应用的参数获取,到双向同步的灵活配置,再到触发事件的自动化联动,彻底解决了跨系统数据不同步的麻烦。遵循文中的约束条件(如先同步组织再同步用户),还能避免同步失败、数据冲突等问题,让组织管理和用户协作更高效。
如果需要企业微信与 JNPF 的同步配置方案,或遇到同步失败、触发事件不生效等问题,欢迎在评论区交流~关注我,持续分享 JNPF 跨平台集成实用技巧,让系统协作更顺畅!
要不要我帮你整理一份钉钉同步常见问题排查手册,涵盖参数错误、权限不足、数据冲突等高频问题及解决方案,帮你快速排障?







评论